OASIS

IoT System Innovation

Team

Jackson J. / Wayne J. / Una Z.

Instructor

My Role

Initial Research, Interview & Analysis / StoryBoard / UX Design / Task & VUI Flow / Illustration & Visual Design

Project Info

Group project finished in 6 weeks during course Design372: Interface Design at UW

Spring 2022

Project Overview

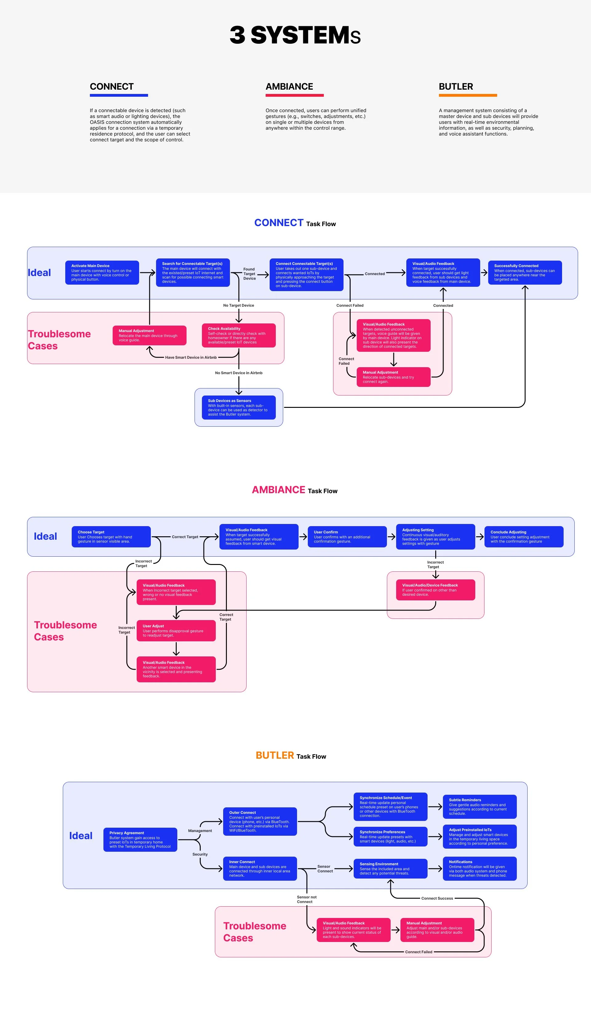
OASIS is an IoT system designer for temporary/shared homes with pre-installed or limited settings. The definition of “home“ to different people varies and is unlimited. This project is about introducing another possibility of interactions among users and IoTs as well as IoTs and IoTs. Instead of aiming for problem solving, it’s more important for us to build up a space which allowing borderless exploration to happen. With the practical concerns (rational system process and physical components), our goal is to prove the potential of our OASIS system.

What should be the basic duty of smart devices and the whole ecosystem? What should be the proper way to control IoTs or how should IoTs transmit controls? Where should be the boundaries when users, devices, former users, and bystanders are included at the same time? Those questions are parts of the area we are trying to explore and discuss with audiences.